Diana Gabaldon has won the hearts of millions with her Outlander series, blending romance, history, and captivating time-travel adventures.
At the center of it all is James Alexander Malcolm MacKenzie Fraser, affectionately known as Jamie Fraser, a character brought to life by actor Sam Heughan. Jamie’s journey is a crucial thread that weaves through the entire series, creating a legacy that resonates with fans.
Jamie’s family is rich with pride, history, and a deep sense of tradition, which makes fans eager to learn more about their lineage and connections. A family tree of Jamie Fraser offers an insightful look into the key relationships and dynamics that shape his story.
In this guide, we’ll walk you through how to create a family tree of Jamie Fraser’s family, diving deeper into the connections that make his character so compelling. Ready to explore the Fraser legacy? Let’s get started!
In this article
Jamie Fraser Family Tree
James Fraser, one of the members of Clan Fraser of Lovat. This proud Scottish clan is known for its ancient history. Jamie Faser's family tree intertwines with the characters and generations who build their legacy. Here is the complete family tree of Jamie Faser.
Here are a few of the important members of Jamie Fraser's family.
Brian Fraser
Brian Fraser is the father of Jamie Fraser in the series, played by Andrew Whipp. He taught Jamie the values and created a deep sense of love, loyalty, and honor. Brian Fraser's teachings were firmly embedded in Jamie and helped him become the man his father always wanted him to be.
Brian is known for his justice and kindness. He had a stroke after seeing his don Jamie get a lot of injuries. Brian couldn't see his son like that and died after that.
Ellen MacKenzie Fraser
She was the mother of Jamie, but did not play on screen in this series. She was one of the members of the influential MacKenzie clan. Her relationships with the clan helped bond greater relationships with the most powerful and influential families in the Highlands.
Jamie uses his mother's connections to have stronger relationships with the MacKenzie Clan. The clan also helps him whenever he needs. Colum and Dougal MacKenzie are the two characters who were involved with Jamie in different scenarios.
Jamie Fraser
James Fraser is the most important member of the family. He has one sister, Jenny. He has to go through the struggles and hurdles to reach his destiny. He had an amazing relationship with his daughter and wife. Both of them helped him to be who he was known for.
The story of the series revolves around him and his work, trying to continue the legacy of his father. Most of the other characters in the series have helped him, and their tough challenges are also seen in the series.
Jenny Fraser
Jenny Fraser is the sister of Jamie Fraser, portrayed by Laura Donnelly. She is married to Ian Murray and balances her life by supporting his brother and managing her own family as well. She was one of Jamie Fraser's main companions during his turbulent times.
She is married to Ian Murray, and there are six children in the series named Maggie, Jamie Murray, Kitty, Janet, Young Ian, and Michael.
Claire Fraser
Claire is the wife of Jamie Fraser, portrayed by Caitríona Balfe. She was mysteriously transported to the 18th century, where the whole journey takes a turn.
The marriage of these two brought the foundation of the Outlander saga. She was one of the most influential people in Jamie's life. She was gifted with medical knowledge and helped change the course of history through it.
Brianna Fraser
Brainna is the daughter of Jamie and Claire, portrayed by Sophie Skelton. She went back in time to meet his father, Jamie, as she was born in the 20th century.
She was full of knowledge, courage, and resourcefulness. Her role is quite vital in bringing innovations in Jamie's era and helped her bring the lineage of Jamie's legacy to the future as well.
Roger Wakefield
Roger is Brianna’s husband and is portrayed by Richard Rankin in the series. He is one of the descendants of the MacKenzie Family. He travelled back in time where they both met and fell in love. His love for Brianna ties him strongly to Jamie Fraser as well.
He and Brianna have two children in the series, named Amanda and Jeremiah.
How to Make Such a Family Tree
Creating a family tree just like the Jamie Fraser Family is not as tedious as you think. You only need a neat and clean tool that simplifies your work. EdrawMax is the tool you need to make such a family tree. Here are a few of the features of EdrawMax.
- Multiple tools to use while drawing: EdrawMax provides all the necessary tools, like elements, colors, themes, and text formats needed to make a diagram.
- Multiple diagram types: EdrawMax offers multiple diagram types, including Flowcharts, Block diagrams, family trees, bar charts, and floor plans.
- Drag and drop functionality: You can drag elements and images with one click. This function makes the work easier for the designer.
- Huge templates library: The library contains thousands of templates for family trees to start with. Templates need a little editing to make your designs.
- Multiple export and import options: EdrawMax offers multiple import and export options for users. It supports JPG, PNG, PDF, and SVG formats.
Now, let’s create a family tree with the help of EdrawMax. Download and install EdrawMax and open it to start with. Here is the step-by-step guide to creating the Jamie Fraser Family Tree from scratch.
Step 1Open EdrawMax and click Create

Open EdrawMax and click “create” to open the empty canvas.
Step 2Drag elements on the canvas

Start dragging the elements on the canvas. Click the elements needed and place them on the canvas according to the requirements.
Step 3Drag images and add text

Start adding images in the image containers in the canvas to make the design more understandable. Add the names of the family members as well.
Step 4Add connections among the family members

Use the connectors to add relationships among the family members.
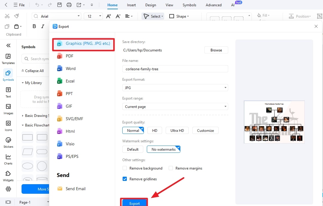
Step 5Export the file

Find a suitable format to save your family tree. Save the source file as well if you need to make further changes in the family tree.
Family Tree for Jamie Fraser's family is ready. Follow these steps to make your work easier.
Method 2: Start with a Template
Templates are used to make your work even easier. All you need to do is choose the right template and make changes to get your design.
Step 1Open the templates library and search for the family trees

Open the templates library and enter "family tree" in the search bar. The templates will start appearing after the search. There could be hundreds of templates, so choose the one that suits your needs.
Step 2Click the template to bring it to the canvas.

Find the suitable templates and click on them to bring them to the canvas, where they will be available for further changes.
Step 3Change images and add your text

Add your images to the family tree alongside the text needed. You can change themes and use different text formats as well to make your design look different.
Step 4Export the file

Export your file to the desired file, as it is now ready for the prints. If you want to make further changes shortly, you can keep the source file as well.
Final Words
Jamie Fraser's family tree helps us discover the legacy, love, and destiny in the Outlander series. The hardships he and his family faced helped him shape his empire. The Jamie Fraser family tree is helpful if you are interested in knowing more about the life of Jamie Fraser.
EdrawMax is the tool that makes your work even easier. Either you start from scratch or use a template, it will provide all the tools to guide you to create amazing designs and family trees.
AI Diagram Generator
Enter your prompt. Upload files if needed. Generate diagrams, charts, or slides instantly.
